WooCommerce Customer Import
WooCommerce customer import is the fastest way to add or update information on your users and maintain their accounts in bulk, which saves your effort and time you could spend manually adding user information. If you need to move your customer list from one platform to another, old to new WooCommerce store or want to have unified customer base with online and offline shoppers, import via Store Manager for WooCommerce will work the best for these situations without any data loss.
This user-friendly software is efficient with imports to be done in a big batch, as importer allows you to upload hundreds or even thousands of users details using one file offline and then sync. It is possible to merge, update or create new customers.
Preparing CSV for WooCommerce Customer Import
You might have customer lists stored somewhere in spreadsheet you used for mailing lists or customers who purchased goods via call center. With Store Manager for WooCommerce it is extremely easy to map the data from your CSV file to the appropriate сustomer fields in WooCommerce. That is what basically file of any type should fit.
To update existing user base the easiest way is export, that is also available in Store Manager for WooCommerce. In this case format of columns will be automatically recognized and mapped during import.

Running WooCommerce Customer Import
Before beginning, make sure that you have database backup, so that you can put things back in case you need. Additionally to hosting backup you can do the one via Store Manager as well.

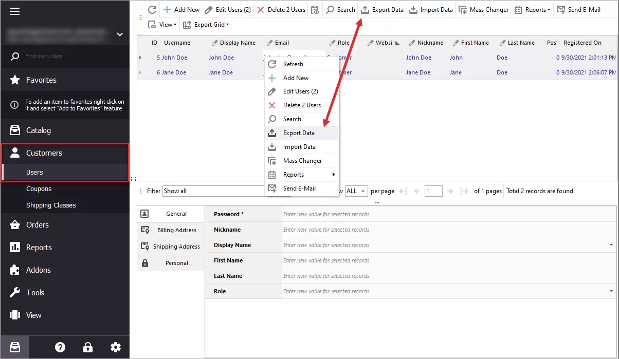
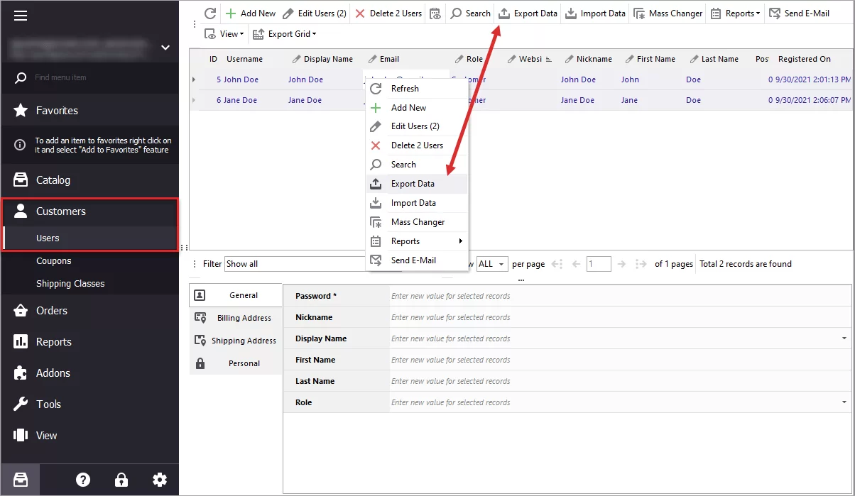
Once you have all your data ready in a nice CSV file, you can run import. To do so, find the corresponding option on customer toolbar or context menu appearing after you right-click at any user record.

Here are the steps you need to follow:
- At the first step select your import file location. You can import data from a variety of sources, such as a locally saved file, URL or FTP access with file path.
- Then you need to check if the software has detected the delimiter correctly. If not, you can change delimiter symbol and see result right away in the same window.
- Next, you’ll map the columns in your import to the appropriate WooCommerce database fields. As has been already mentioned, this lets you easily import almost any file format, as long as it contains the necessary information for import.
- Selecting import method, you can opt to:
- Modify only - which will update existing records if they match on the basis of selected criterion.
- Add only - create data with each imported row and do not modify existing matches.
- Add and Modify - combine above mentioned operations.
- Just Add - will add all the lines from your CSV as new, even if the same already exist, as this type of import will not look for matches.
- Press ‘Import’ and view the results page with procedure progress history.



You may notice that some custom fields are already recognized. This happens when column names are the same as WooCommerce headings. If you need to adjust your data, like merge cells, add missing details on-the-fly, you can use create special rule.
[quote color="blue"]
Important! Select identification method that will be used as a basis for check-up detecting if new items are imported or they already exist in database.
[/quote]

In case you need to repeat the procedure often enough from the files of similar formats, you can save settings into configuration and save it for future uploads to save time on configuration.
Want To Try WooCommerce Customer Import Yourself?
Check Out TrialRelated Articles:

Access Management – Set Custom WooCommerce Roles and Define Their Permissions
Store Manager includes access management with which you can create accounts, determine WooCommerce user roles, ensuring fined grained access control in this way. Read More...

Export WooCommerce Customers
Choose the fields that are going to be included in the exported file, extract only a part of your customer list, get spreadsheet with user data to upload into a new website with WooCommerce Manager. Read More...

How to Import WooCommerce Users with Pre-Hashed Passwords?
Store Manager allows WooCommerce customer migration with pre-hashed passwords to ensure high-level security. The process is executed via Export/Import Wizard and requires no programming skills. Read More...

WooCommerce Mass User Changer
Store Manager allows updating data related to a bulk of WooCommerce users at one time with the help of WooCommerce Mass User Changer. Read More...
COMMENTS